Import-Export - Übersicht
XPlan-Import-Übersicht
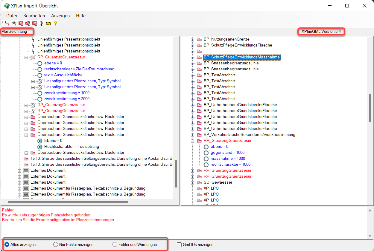
Wenn man im Import-Protokoll den Befehl Info anzeigen startet, erscheint die XPlan-Import-Übersicht. Der Dialog XPlan-Import-Übersicht ist in zwei Teile untergliedert. Die linke Seite zeigt die Planzeichen, die aufgrund des konkreten Inhaltes der GML-Datei erkannt und gezeichnet wurden. Diese Seite ist mit Planzeichnung überschrieben. Die rechte Seite listet die in der XPlanGML identifizierten Objektklassen auf, weswegen die rechte Seite mit dem Titel XPlanGML überschrieben ist und die XPlanGML-Version aufführt.

Der Übersichtsdialog ist ein multifunktionales Windowsfenster mit Menüzeile, Toobar und Statuszeile
|
|
Öffnet eine Zuordnungstabelle, die dokumentiert welche Planzeichen zu welchen Objektklassen wurden |
|
|
Speichert die vorliegende Übersicht |
|
|
Beenden |
|
|
Selektiert ein gewähltes Planzeichen im Projektbrowser |
|
|
Selektiert alle gefilterten Planzeichen im Projektbrowser |
|
|
Öffnet den Planzeichenmanager, um das gewählte Planzeichen zu bearbeiten |
|
|
Öffnet den Dialog zum Konfigurieren von XPlanung Warnungen |
|
|
Leuchtet das gewählte Planzeichen in der Zeichnung aus |
|
|
Öffnet die Hilfe |
- Zuordnungstabelle – Wenn man für das gesamte Projekt dokumentieren muss, welches XPlan-Fachobjekt zu welcher Art von Planzeichen wurde, kann man über diese Funktion eine CSV-Datei herausschreiben. Diese CSV-Datei führt anhand der Planzeichenbeschreibung detailliert auf, in welches Planzeichen WS LANDCAD die Objektklassen übersetzt hat. Da zuweilen der Rechtscharakter (Nachrichtliche Übernahme, Festsetzung usw.) zu unterschiedlichen Klassen bzw. Planzeichen führt, kann in Ausnahmefällen, vor allem beim Export, ein Zeichnungsobjekt mit derselben Planzeichenbeschreibung zu unterschiedlichen Objektklassen in XPlanung führen. Die Zuordnungstabelle berücksichtigt daher auch den Rechtscharakter. <leer> bedeutet, der Rechtscharakter ist in diesem Fall nicht angegeben worden.
Es hat im Übrigen in diesem Zusammenhang seine Richtigkeit, dass verschiedene Planzeichenbeschreibungen zu einer gleichen Objektklasse führen (siehe BP_AnpflanzungBindungErhaltung). Hier tragen dann weitere Attribute zur fachlichen Unterscheidung bei (bei den Bäumen und Sträuchern wäre es das Attribut 'Gegenstand.'). Aufgrund der Vielzahl solcher Attribute werden sie in der Zuordnungstabelle nicht gelistet.

- Übersicht speichern - Die anzeigten Ergebnisse der Übersicht lassen sich in einer XML-Datei speichern. Mithilfe dieser XML-Datei kann man zum Zwecke der Nachbearbeitung später den Übersichtsdialog wieder öffnen (GeoXchange 🡪Gruppe XPlanung 🡪 Übersicht laden), ohne den Export bzw. Import wiederholen zu müssen. In der Übersicht werden nur die Informationen gespeichert, die über die Statuszeile des Dialoges angezeigt werden.
- Planzeichen im Projektbrowser selektieren – In den XPlan-Import- bzw. Export-Übersichtsdialogen lässt sich jeweils ein Objekt anklicken. Mittels Planzeichen selektieren wird das zugehörige Planzeichen dann im Projektbrowser markiert. Eine vorherige Auswahl wird zurückgesetzt.
- Alles im Projektbrowser selektieren – Falls Fehler und Warnungen in der Übersicht angezeigt werden, bedeutet das oftmals, dass man die Planzeichen in der Zeichnung auffinden und mit Hilfe des Sachdaten-Dialoges editieren muss. Um das Auffinden zu erleichtern, kann man die betroffenen Planzeichen über Alle im Projektbrowser selektieren leicht identifizieren. Dies bedeutet, dass ausschließlich die fehlerhaften Planzeichen im Projektbrowser markiert werden.
Voraussetzung für die sinnvolle Funktionsweise der Option Alle selektieren ist, dass zuvor der Radiobutton bei dem Anzeigefilter Nur Fehler anzeigen gesetzt wurde! - Bearbeiten – Wenn man eine Planzeichenbeschreibung oder eine Objektklasse markiert, wird man von der Schaltfläche Bearbeiten zu dem entsprechenden Planzeichen im Planzeichenmanager verwiesen. Dort können im Fall eines erkannten Fehlers oder einer Warnung die nötigen Schritte zur Nachkonfiguration unternommen werden (hierzu ist aber Expertenwissen von Nöten, siehe dazu die entsprechende Dokumentation zum Modul Bauleitplanung, v. a. das Kapitel Planzeichenmanager → Befehle im Menüpunkt Export).
- Konfigurieren von XPlanung Warnungen - Öffnet einen Dialog, um Warnungen während des XPlan-Export bzw. -Importes auszublenden.
- Planzeichen ausleuchten – Ein in den Fenstern des Dialoges selektiertes Objekt wird in der Zeichnung ausgeleuchtet.
- Hilfe – Öffnet die Hilfe zum Modul GeoXchange.
Erläuterung der Objektpiktogramme
|
|
|
|
|
|
|
Plan |
Bereich |
Fläche |
unbekannte Fläche |
Linie |
|
|
|
|
|
|
|
unbekannte Linie |
Symbol |
unbekanntes Symbol |
Präsentations-objekt |
Externes Dokument |
Der XPlan-Import führt eine Prüfung der eingelesenen XPlanGML-Datei durch. Das Resultat ist eine Übersicht über erfolgreich importierte Objekte, aber auch über Fehler und Warnungen wegen nur teilweise erkannter Inhalte.
Diese Informationen sind zum einen in der Übersicht farblich unterschieden, zum anderen kann der Anwender die unter Umständen hohe Anzahl an Meldungen filtern. In der Statuszeile des Dialoges stehen die Optionen
- Alles anzeigen
- Fehler und Warnungen
- Nur Fehler anzeigen
zur Verfügung. Alles anzeigen berücksichtigt alle Objekte der GML-Datei, Fehler und Warnungen blendet die erfolgreich importierten Objekte aus. Da Warnungen in der Regel vernachlässigbar sind, reduziert die Option Nur Fehler anzeigen die Meldungen auf die tatsächlich unberücksichtigten Inhalte. Die farbliche Unterscheidung signalisiert ebenfalls Erfolg, Warnung und Fehler. Konkret bedeuten die Farben:
|
Schwarz (Erfolg) |
Ein Planzeichen bzw. Objekt konnte vollständig interpretiert werden. → vollständige Konfiguration |
|
Blau (Warnung) |
Ein Planzeichen bzw. Objekt in der GML konnte als Objekt interpretiert werden, allerdings wurden Details nicht berücksichtigt. Solche Details sind in der Regel Attribute oder Attributwerte, die in der XPlanGML enthalten sind, für die WS LANDCAD jedoch noch kein Sachdatenfeld bereithält. Derartige Hinweise stehen einem erfolgreichen Import der Objektgeometrie nicht im Wege. → nicht konfiguriertes Attribut |
|
Rot (Fehler) |
Beim Import können rot geschriebene Objekte nur auf Seiten der XPlanGML-Datei erscheinen. Es handelt sich nämlich um Fachobjekte, die WS LANDCAD keinem Planzeichen zuweisen kann. In der Regel ist der Festsetzungs- und Darstellungsumfang des XPlan-Objektartenkataloges deutlich umfangreicher als der der PlanzV90. Es kann also durchaus vorkommen, dass WS LANDCAD kein rechtlich bindendes Planzeichen für ein Fachobjekt anbieten kann. → nicht konfiguriertes Objekt |
Unterhalb der einzelnen Planzeichen bzw. Fachobjekte werden in der XPlan-Import-Übersicht die vorhandenen Attribute aufgelistet. Diejenigen Attribute der XPlanGML, die beim Import berücksichtigt werden konnten, weisen einen aktivierten Radiobutton auf.


Nicht markierte Attribute sind aufgrund nicht konfigurierter Sachdatenfelder nicht aus der oder in die XPlanGML übertragen worden.
In der Statuszeile der Import-Übersicht steht eine weitere Option zur Verfügung.
- GML-IDs anzeigen – Jedes Objekt in der GML-Datei hat eine eindeutig identifizierbare Nummer (ID). Die Nummern der Objekte können optional eingeblendet werden.
XPlan-Export-Übersicht
Die XPlan-Export-Übersicht ähnelt der Import-Übersicht sehr. Hier sind die relevanten Fehler zusätzlich auf der linken Seite, der Planzeichnung, zu suchen. Die gewählten Farben der markierten Planzeichenbeschreibungen haben dieselbe Bedeutung wie in der Import-Übersicht.
|
Schwarz (Erfolg) |
→ Objekt und alle Attribute des Planzeichens wurden herausgeschrieben |
|
Blau (Warnung) |
→ nicht konfiguriertes Attribut |
|
Rot (Fehler) |
→ nicht konfiguriertes Objekt |

Die im Menü, den Toolbars und der Statuszeile des Dialoges angebotenen Optionen sind identisch mit denen der Import-Übersicht. Einerseits rühren Fehler daher, dass ein Planzeichen nicht für den Export konfiguriert ist. Andererseits könnten Pflichtfelder nicht bedient oder ungültige Enumerationen in den Sachdaten eingegeben worden sein. Jeder Anwender, der ein eigenes Planzeichen in die Planzeichenbibliothek einarbeitet, sich dabei aber nicht mit den Exportkonfigurationen beschäftigt, wird zwangsläufig nicht exportierbare Planzeichen bzw. Fehler bekommen. Dies kann über den Menüeintrag Bearbeiten 🡪 Bearbeiten nachgeholt werden.
Warnungen betreffen in aller Regel nicht konfigurierte Sachdatenfelder und sind insofern weniger tragisch, da sie keine Fehler produzieren, sondern einfach nur Attribute nicht übermittelt werden konnten. Ein Grund könnte sein, dass man als Anwender Sachdatenfelder an den Planzeichen ergänzte, die schlicht keine Bedeutung für XPlanung haben. In der vorstehenden Abbildung sieht man blau unterlegt das Sachdatenfeld "von Genehmigung ausgenommen". Es ist ausschließlich ein Attribut des Flächennutzungsplans, hängt aber an vielen Planzeichen in WS LANDCAD. Im Bebauungsplan kann es nicht exportiert werden, daher die Warnung. Warnungen können über Warnungen ausblenden aber weg geblendet werden!
Rote Fehler auf der linken Planzeichenseite der Übersicht sind vom Export nicht erkannte Objekte. Sie gehen nicht in den Export ein. Rote Fehler auf der rechten Objektklassenseite sind exportierte Planzeichen, welche aber mangelhaft im Sinne der XPlanung sind. Die Mehrzahl der Fehler resultiert aus fehlenden, aber für XPlanung zwingend erforderlichen Eintragungen. In Abhängigkeit der zu exportierenden XPlan-Version müssen folgende Zwangsattribute hinterlegt sein:
Am Plan-Objekt (siehe Sachdaten-Dialog im Projektbrowser):
- Räumlicher Geltungsbereich
- Planname
- Gemeindekennziffer
- Planart (Vorhabenbezogener Bplan, Qualifizierter Bplan, Fplan usw.)
An jedem Fachobjekt bzw. Planzeichen (siehe Sachdaten-Dialog)
- Rechtscharakter (Darstellung, Festsetzung, Nachrichtliche Übernahme, Kennzeichnung usw.)
Als Fehler werden auch ungültige Enumerationswerte angesehen. Die bekannten Zweckbestimmungen einer Gemeinbedarfsfläche (Kirchliche Zwecke, Soziale Zwecke, Feuerwehr u.v.m.) sind vom Programm in Codes (1400, 1600, 24000...) zu übersetzen. Gelingt das nicht, weil nicht zulässige Einträge bei der Zweckbestimmung vorgenommen werden, taucht der Texte der Eingabe in der GML-Datei auf. Der schraffierte Radiobutton kennzeichnet ein solches Malheur
.
Eine weitere Möglichkeit für Fehler sind Verletzungen der XPlan-Konformitätsregeln. WS LANDCAD prüft diese bei jedem Export. Da es mehrere Dutzend Konformitätsregeln in XPlanung gibt, sei das Verhalten des XPlan-Exports einmal an einem typischen Beispiel erläutert.
Wenn man die Höhe eines Gebäudeteils festsetzt, z. B. die Firsthöhe (FH), dann ist es zwingend erforderlich, auch einen Höhenbezug (z. B. über NHN) oder abweichenden Höhenbezug in den Sachdaten zu bestimmen. Wenn gegen diese Regel verstoßen wird, erscheint in der XPlan-Export-Übersicht nach Anwahl des fehlerhaften Objektes folgende Meldung:
Info:
O.K.
Konformitätsprüfung nicht bestanden:
3.2.3.3 Konsistenz der Attribute hoehenbezug und abweichenderHoehenbezug
Das Attribut "Höhenbezug" (hoehenbezug) – über NN, über Gehweg etc., oder "abweichender Höhenbezug" (abweichenderHoehenbezug) muss belegt sein, es dürfen aber nicht gleichzeitig beide Attribute belegt sein.
Mit Info: O.K. ist die formelle Syntax gemeint. Die Konformitätsregeln sind eher informell. Die verletzte Regelbeschreibung wird inklusive der Nummer (siehe https://xleitstelle.de/xplanung/releases) aufgeführt und muss über den Sachdaten-Dialog des betreffenden Planzeichens behoben werden. Näheres zum Thema Konformitätsprüfung entnehmen Sie der Dokumentation zum Modul Bauleitplanung im Kapitel Konformität.
Zu Recherchezwecken ist es oft hilfreich, die XPlanGML in einem Texteditor zu öffnen und dort nach einer GML-ID zu suchen. Im Kontextmenü des dokumentierten Pfades der importierten oder exportierten GML-Datei kann man daher den Befehl Datei im Editor öffnen nutzen. Die ID eines Fachobjektes lässt sich bequem mittels GML-ID in die Zwischenablage kopieren. In einem Texteditor kann man diese anschließend über STRG+F in der Datei finden.










