Export-Attribut zuweisen

Über die Funktion Export-Attribut zuweisen können einem Planzeichen Attribute aus dem Attributsumfang der zugeordneten XPlan-Objektklassen zugewiesen werden. Die Vorgehensweise sollte folgende Schritte beachten:

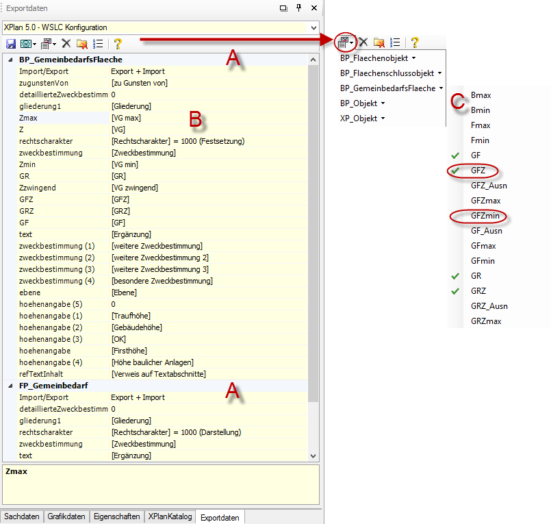
Eine Objektklasse ist als Überschrift in fetten Buchstaben dargestellt (A) und wird nur aufgeführt, wenn zuvor über die Funktion Export-Objekt zuweisen eine Auswahl getroffen wurde. Unter den werksseitig angebotenen Objektklassenkonfigurationen sind diverse Attribute aufgeführt. Die Auswahl ist aber für die einzelnen Nutzungsarten in vielen Fällen nicht abschließend. Bei Flächen für den Gemeinbedarf sieht XPlanung über 100 Attribute vor, sie alle lassen sich hinzufügen. Wichtig ist jedoch, dass man in der Auflistung unter der jeweils interessanten Objektklasse eine beliebige Zeile markiert hat (B), denn nur so kann WS LANDCAD selbsttätig erkennen, welche weiteren Attribute anzubieten sind. Diese können zwischen der Flächennutzungs-, Bebauungsplanung und sonstigen Planwerken variieren.
Wenn man die Schaltfläche Export-Attribut zuweisen betätigt, wird immer mehr als eine Klasse aufgeführt. Wie unter (C) sichtbar, sind dies am Beispiel der Klasse BP_GemeinbedarfsFlaeche die Klassen:
- BP_Flaechenobjekt
- BP_Flaechenschlussobjekt
- BP_GemeinbedarfsFlaeche
- BP_Objekt
- XP_Objekt
Es werden mehrere Klassen aufgeführt, da die Fachobjekte Attribute aus "Oberklassen" weitergereicht bekommen. In einem Schema für GML-Dateien sind Vererbungen vorgesehen. Eine in der Hierarchie nachgeordnete Klasse kann Attribute allgemeiner und höher stehender Klassen erhalten. Einige Attribute sind mitunter recht technisch und werden vom Programm z. T. automatisiert vergeben (z. B. die Attribute zum Flächenschluss oder der Nordwinkel). Andererseits kann man für. jedes Planzeichen in unterschiedliche Rechtscharakter (Nachrichtliche Übernahme, Festsetzung, Kennzeichnung usw.) einstufen, weshalb dieses Attribut von XPlanung übergeordnet in der Klasse XP_Objekt geführt wird. Diese allgemeinen Attribute werden daher in der tabellarischen Ansicht des Fensters Exportdaten unter einer eigenen Objektklasse geführt.
Einem flachen Attribut der XPlanung kann stets nur ein Sachdatenfeld aus WS LANDCAD zugewiesen werden. XPlanung kennt jedoch auch komplexe Attribute. Wählt man bei der Funktion Export-Attribut zuweisen nun aus dem Objektartenkatalog ein komplexes Attribut aus, so steht in der Spalte der WS LANDCAD Sachdatenfelder statt eines konkreten Datenfeldes in geschweiften Klammern der Hinweis auf einen komplexen Datentyp {D}. Im Fenster Exportdaten finden Sie aufbauend darauf einen Abschnitt, über den Sie den Komplex mit seinen Unterattributen konfigurieren können (E).
