AVA-Programm
Ein Bauprojekt wird i. d. R. mit Hilfe eines AVA-Programms (Ausschreibung, Vergabe, Abrechnung) abgewickelt. Die von WS LANDCAD erzeugten D11-Dateien können hierbei im Vorfeld zur Ermittlung der LV-Massen verwendet werden, als auch zur Abrechnung mit den ausführenden Betrieben. Das AVA-Programm muss hierbei über eine D11-Schnittstelle verfügen, damit die Berechnung passend zum jeweiligen Leistungsverzeichnis eingelesen werden kann.
|
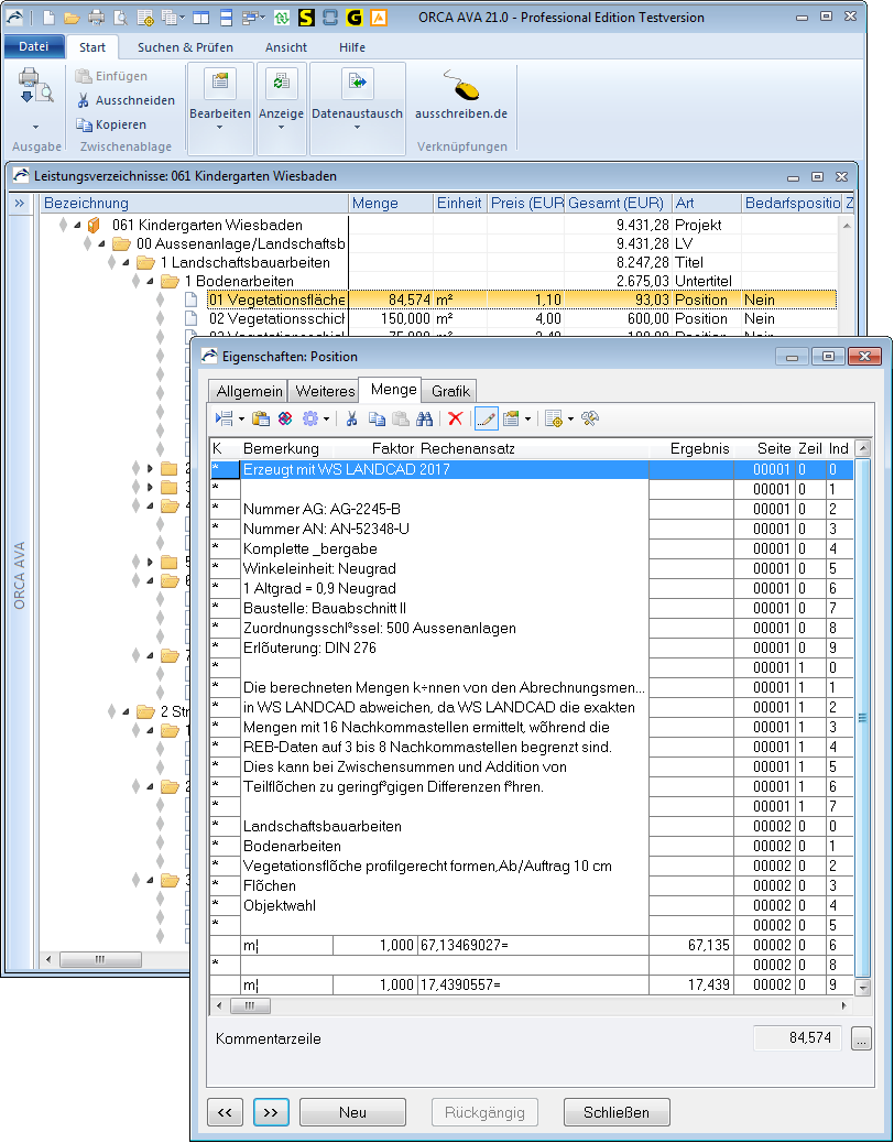
Anmerkung: Beim Einlesen der D11-Datei wird diese i. d. R. in der AVA-eigenen Mengenermittlung dargestellt und überprüft. Hierbei kann es zu minimalen Abweichungen gegenüber den Abrechnungsmengen in WS LANDCAD kommen, da WS LANDCAD die exakten Mengen mit 16 Nachkommastellen ermittelt, während die REB-Daten auf 3 bis 8 Nachkommastellen begrenzt sind. Dies kann bei Zwischensummen und Addition von Teilflächen zu geringfügigen Differenzen führen. Im anführenden Kommentarbereich einer D11-Datei wird deshalb ausdrücklich auf diesen Umstand hingewiesen. |
Es ist auch möglich, dass die Mengen zwischen unterschiedlichen AVA-Systemen geringfügig abweichen, da sich diese oftmals nicht genau an die Spezifikation der REB halten und z. B. mit gerundeten Zwischensummen arbeiten, anstatt die exakten Summen im nächsten Rechenansatz zu verwenden. Für die Praxis ist dies i. d. R. allerdings nicht von Relevanz.
Beispiel einer Übernahme in die ORCA AVA
